Agents Task Delegation
Architecture

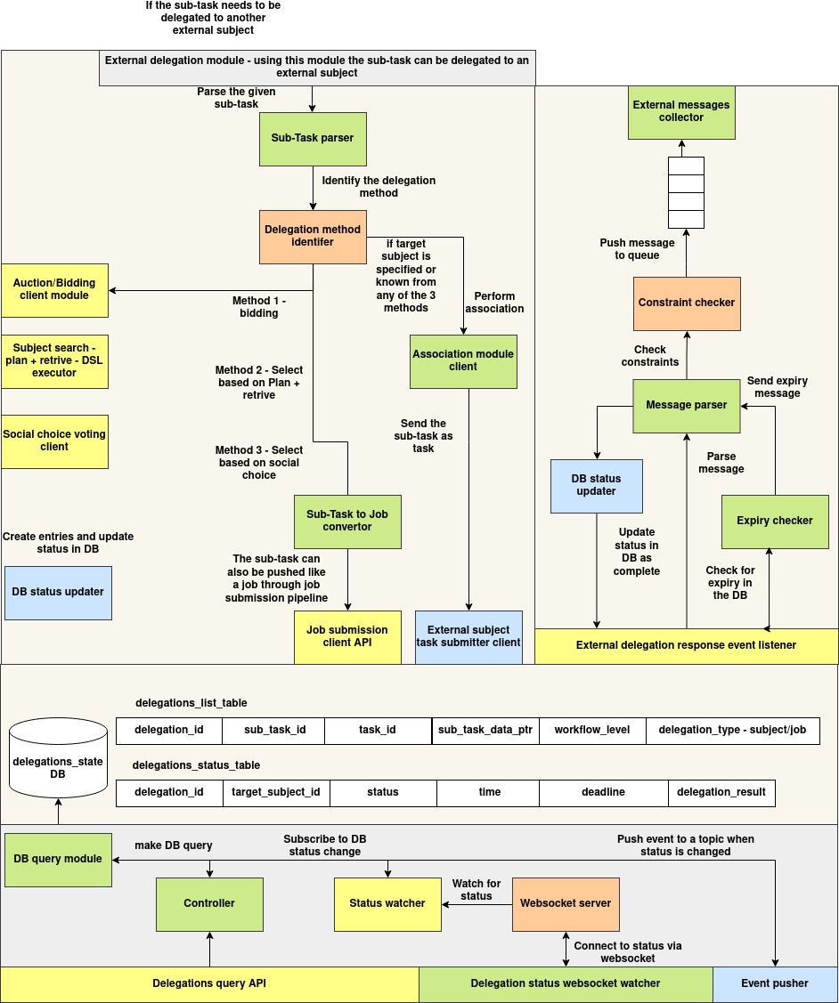
The Agents Task Delegation system follows a modular, event-driven design for delegating sub-tasks across agents in a distributed environment. It features a structured flow for identifying target agents, submitting tasks, updating state, and broadcasting results in real-time. The architecture is divided into three major subsystems: Delegation Pipeline, External Response Handler, and State Synchronization Layer.
1. Delegation Pipeline
The pipeline initiates when a task is determined to be delegated to an external subject. It flows through the External Delegation Module, which handles parsing and delegation logic:
- Sub-Task Parser extracts metadata and routing logic from the incoming sub-task.
-
The Delegation Method Identifier selects the delegation strategy:
-
Auction/Bidding Client Module for competitive agent selection
- DSL-based Plan + Retrieve Module to programmatically assign an agent
- Social Choice Voting Client to determine assignment via voting
- Once a target subject is selected or known, the Association Module Client establishes agent linkage and delegates the sub-task.
Depending on the delegation type:
- Tasks may be dispatched directly via the External Subject Task Submitter Client, or
- Converted to a job submission via the Sub-Task to Job Converter and routed through the Job Submission Client API.
All assignments and status entries are persisted through the DB Status Updater.
2. External Response Handler
This component processes messages from delegated agents once a task is completed:
- Incoming responses are queued by the External Messages Collector.
- The Constraint Checker validates message compliance.
- The Message Parser extracts key fields for DB updates.
- The Expiry Checker evaluates whether the task exceeded its deadline.
- Valid messages lead to updates through the DB Status Updater, marking the task as complete.
This ensures robust tracking and automated cleanup of expired or invalid delegations.
3. State Synchronization Layer
Delegation records are stored in the Delegations State DB, primarily across:
delegations_list_table: stores metadata about delegated sub-tasksdelegations_status_table: tracks live status, deadlines, and results
State changes are actively monitored:
- The Status Watcher observes DB-level updates.
- The WebSocket Server enables real-time client notifications on status changes.
- Updates are published through the Event Pusher, allowing downstream services or user interfaces to react promptly.
The Controller and DB Query Module support query-based inspection and filtering via the Delegation Query API.
1. Delegation Pipeline
The pipeline initiates when a task is determined to be delegated to an external subject. It flows through the External Delegation Module, which handles parsing and delegation logic:
- Sub-Task Parser extracts metadata and routing logic from the incoming sub-task.
-
The Delegation Method Identifier selects the delegation strategy:
-
Auction/Bidding Client Module for competitive agent selection
- DSL-based Plan + Retrieve Module to programmatically assign an agent
- Social Choice Voting Client to determine assignment via voting
- Once a target subject is selected or known, the Association Module Client establishes agent linkage and delegates the sub-task.
Depending on the delegation type:
- Tasks may be dispatched directly via the External Subject Task Submitter Client, or
- Converted to a job submission via the Sub-Task to Job Converter and routed through the Job Submission Client API.
All assignments and status entries are persisted through the DB Status Updater.
2. External Response Handler
This component processes messages from delegated agents once a task is completed:
- Incoming responses are queued by the External Messages Collector.
- The Constraint Checker validates message compliance.
- The Message Parser extracts key fields for DB updates.
- The Expiry Checker evaluates whether the task exceeded its deadline.
- Valid messages lead to updates through the DB Status Updater, marking the task as complete.
This ensures robust tracking and automated cleanup of expired or invalid delegations.
3. State Synchronization Layer
Delegation records are stored in the Delegations State DB, primarily across:
delegations_list_table: stores metadata about delegated sub-tasksdelegations_status_table: tracks live status, deadlines, and results
State changes are actively monitored:
- The Status Watcher observes DB-level updates.
- The WebSocket Server enables real-time client notifications on status changes.
- Updates are published through the Event Pusher, allowing downstream services or user interfaces to react promptly.
The Controller and DB Query Module support query-based inspection and filtering via the Delegation Query API.
Delegation Tasks Database
Introduction
This system manages agent-to-agent task delegation. It allows agents to assign sub-tasks to other agents through a structured and monitored process, backed by MongoDB for persistence and NATS for event-driven communication.
Delegation entries record metadata, sub-task details, status transitions, and enable real-time event notification through a messaging bus.
Schema
DelegationStatus
@dataclass
class DelegationStatus:
state: str = ""
time: int = field(default_factory=lambda: int(time.time()))
deadline: Optional[int] = None
delegation_result: Optional[str] = None
| Field | Type | Description |
|---|---|---|
state |
str |
Current state (e.g., "pending", "in_progress", "done") |
time |
int |
Timestamp (in seconds) when status was recorded |
deadline |
int? |
Optional deadline timestamp |
delegation_result |
str? |
Optional result or output of the delegated task |
Delegation
@dataclass
class Delegation:
delegation_id: str = field(default_factory=lambda: str(uuid.uuid4()))
task_id: str = ""
sub_task_id: str = ""
workflow_level: int = 0
delegation_type: str = ""
target_subject_id: str = ""
sender_subject_id: str = ""
status: Dict[str, DelegationStatus] = field(default_factory=dict)
sub_task_data: Dict = field(default_factory=dict)
| Field | Type | Description |
|---|---|---|
delegation_id |
str |
Unique identifier for the delegation |
task_id |
str |
Parent task identifier |
sub_task_id |
str |
Sub-task identifier |
workflow_level |
int |
Workflow stage at which this delegation is occurring |
delegation_type |
str |
Type of delegation (e.g. "manual", "system") |
target_subject_id |
str |
Agent receiving the task |
sender_subject_id |
str |
Agent assigning the task |
status |
Dict[str, DelegationStatus] |
Statuses keyed by stage name |
sub_task_data |
Dict |
Any additional metadata needed to execute the sub-task |
APIs
All routes are prefixed with /delegations.
GET /delegations/<delegation_id>
Fetch a delegation by ID.
Response:
{
"success": true,
"data": { ...delegation... }
}
POST /delegations
Create a new delegation.
Payload:
{
"task_id": "task123",
"sub_task_id": "sub456",
"workflow_level": 1,
"delegation_type": "manual",
"target_subject_id": "agentB",
"sender_subject_id": "agentA",
"sub_task_data": { "key": "value" }
}
Response:
{
"success": true,
"message": "Delegation created successfully"
}
PUT /delegations/<delegation_id>
Update delegation fields.
Payload: JSON of fields to update.
Response:
{
"success": true,
"message": "Delegation updated successfully"
}
DELETE /delegations/<delegation_id>
Delete a delegation.
Response:
{
"success": true,
"message": "Delegation deleted successfully"
}
POST /delegations/query
Query delegations with Mongo-style filters.
Payload Example:
{
"target_subject_id": "agentB"
}
Response:
{
"success": true,
"data": [ { ...delegation1... }, { ...delegation2... } ]
}
PUT /delegations/<delegation_id>/status/<status_key>
Update status for a specific workflow stage.
Payload:
{
"state": "in_progress",
"time": 1717390000,
"deadline": 1717400000
}
Response:
{
"success": true,
"message": "Delegation status updated successfully"
}
PUT /delegations/submit_result/<delegation_id>
Shortcut API to submit final delegation result.
Payload:
{
"state": "done",
"delegation_result": "Execution completed successfully"
}
Updates the delegation_result key in the status map.
Response:
{
"success": true,
"message": "Delegation status updated successfully"
}
Communication
This system uses NATS for real-time delegation communication.
Event Types
| Event Type | Sent On |
|---|---|
delegation_task |
When a new task is created |
delegation_result |
When a task result is submitted |
Message Format
{
"event_type": "delegation_task",
"event_data": {
"task_id": "task123",
"sub_task_id": "sub456",
"delegation_id": "del789",
"data": { "param": "value" }
},
"sender_subject_id": "agentA"
}
Python Example: Sending an Event
from delegation_tasks_pusher import NATSAPI
nats = NATSAPI(nats_url="nats://localhost:4222")
nats.push_event(
topic="agentB",
sender_subject_id="agentA",
event_type="delegation_task",
event_data={
"task_id": "task123",
"sub_task_id": "sub456",
"delegation_id": "del789",
"data": {"info": "Execute this subtask"}
}
)
Python Example: Listening to Events
import asyncio
import json
from nats.aio.client import Client as NATS
async def on_message(msg):
data = json.loads(msg.data.decode())
print(f"Received: {data}")
async def main():
nc = NATS()
await nc.connect("nats://localhost:4222")
await nc.subscribe("agentB", cb=on_message)
await asyncio.sleep(100)
asyncio.run(main())
This pattern allows the agent receiving the task (agentB) to act on the delegation and optionally respond using delegation_result.